那种事情不要哇
那种事情不要哇
  • 发布:2024-06-05 09:58
  • 更新:2024-06-05 11:18
  • 阅读:138

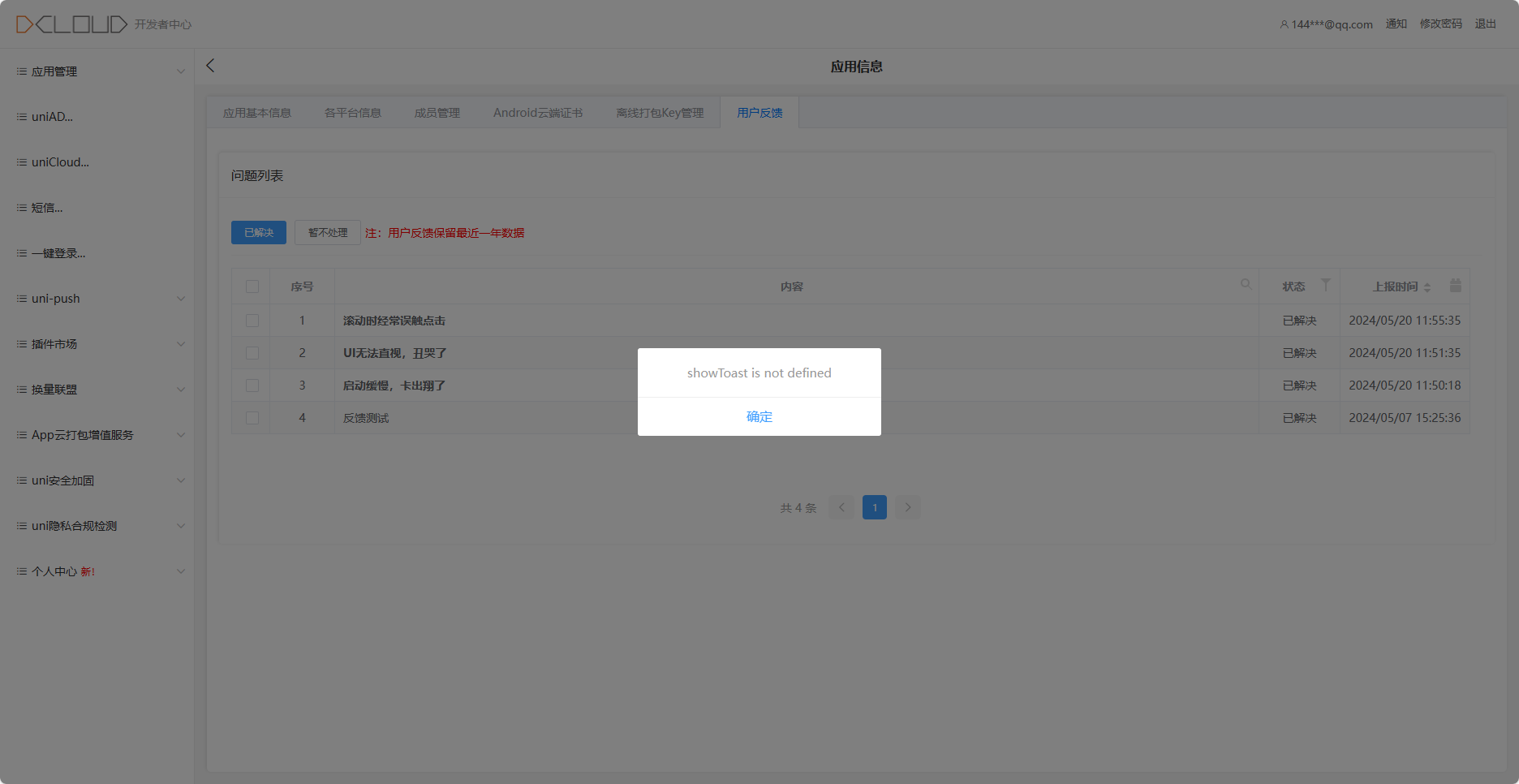
【报Bug】用户反馈页面,批量选择点击已解决的时候,会报错

分类:uniCloud

产品分类: uniCloud/App

操作步骤:

用户反馈页面,批量选择点击已解决的时候,会报错

预期结果:

状态改为已解决

实际结果:

用户反馈页面,批量选择点击已解决的时候,会报错

bug描述:

用户反馈页面,批量选择点击已解决的时候,会报错

2024-06-05 09:58 负责人:无 分享
已邀请:
那种事情不要哇

那种事情不要哇 (作者)

还有就是随便点一个用户反馈进去就直接弹是否更新状态,然后又会报错

要回复问题请先登录注册