1***@qq.com
1***@qq.com
  • 发布:2026-03-20 09:08
  • 更新:2026-03-20 10:07
  • 阅读:78

【报Bug】 uniapp vue2 版本, class="couponTips" 会导致微信小程序底部出现 toast 弹窗 bug

分类:uni-app

产品分类: uniapp/小程序/微信

PC开发环境操作系统: Windows

PC开发环境操作系统版本号: 19045.6466

HBuilderX类型: 正式

HBuilderX版本号: 4.45

第三方开发者工具版本号: Stable 1.06.2504060

基础库版本号: 3.14.3

项目创建方式: HBuilderX

示例代码:
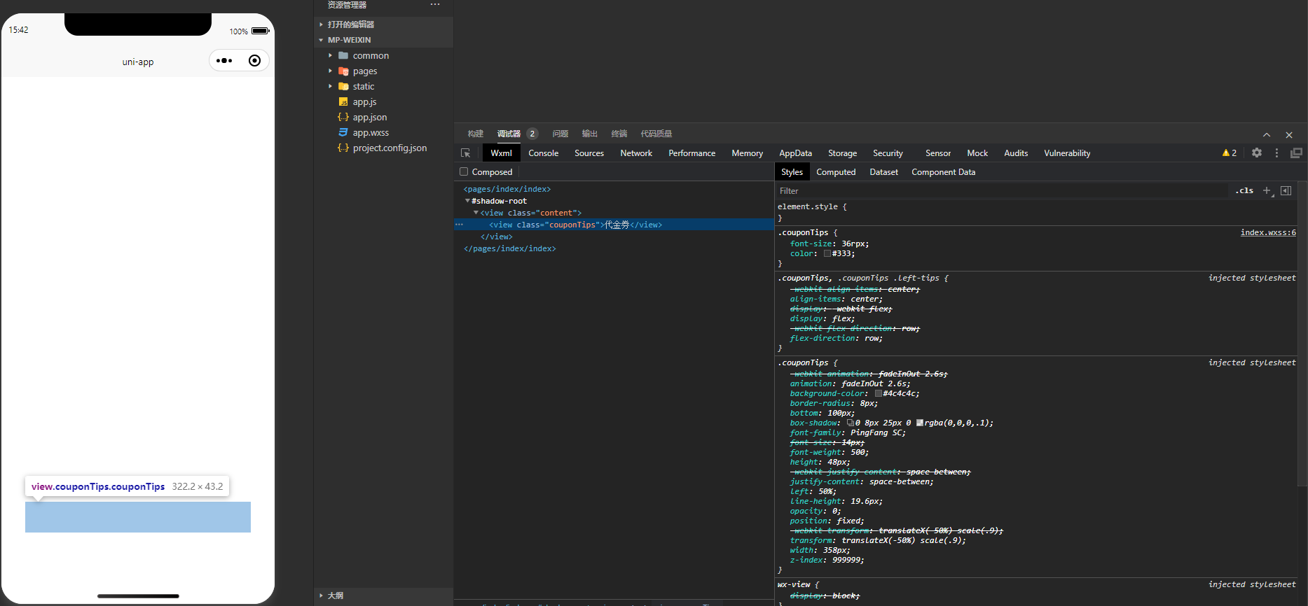
<view class="couponTips" >代金券</view>

操作步骤:
<view class="couponTips" >代金券</view>

预期结果:

不出现弹窗

实际结果:

出现 toast 弹窗 bug

bug描述:

uniapp vue2 版本, view 中 class="couponTips" 时 会导致微信小程序底部出现 toast 弹窗 bug ,微信开发工具和Android真机上都会出现,IOS 未测试, class改成其他名称 如: coupon-tips 或 coupon_tips 小写等都不会出现。

2026-03-20 09:08 负责人:无 分享
已邀请:
Ask小助手

Ask小助手

需要补充平台分类(安卓,ios,鸿蒙,小程序)和详细的报错信息。
欢迎到专业群( uni-app 官方技术交流群 1 ) 咨询,群中有相关专业的管理员和群友。

这个 bug 反馈存在关键信息缺失,目前无法确认问题是否成立,需要补充详细内容才能进行有效排查。

缺失的关键信息:

  1. 运行平台不明确:没有说明是微信小程序、支付宝小程序还是其他平台。"小程序"是一个泛指,不同平台实现机制差异很大。

  2. 复现步骤过于简单:只提供了一个 view 标签代码,没有说明:

    • 是整个页面只有这一行代码就出现 toast?
    • 还是需要配合其他操作(点击、加载数据等)才会触发?
    • toast 弹窗的具体内容是什么(是系统提示、广告还是业务逻辑触发)?
  3. 项目基础信息缺失

    • 使用的是 Vue2 还是 Vue3?
    • 是 uni-app 还是 uni-app x?
    • 运行在什么设备上(iOS/Android)?
  4. 代码示例不完整:提供的代码 <view class="couponTips" >代金券</view> 过于简单,缺少上下文。需要完整的页面代码或最小可复现 demo。

需要用户补充的内容:

请提供一个完整的、可运行的最小复现项目,并详细说明:

  • 具体是编译到哪个平台出现的问题(微信小程序?支付宝?)
  • 触发时机(页面加载即出现?还是特定操作后出现?)
  • toast 弹窗的具体样式和内容截图
  • 完整的页面代码(包含 js 逻辑和 css 样式)

另外注意代码中类名拼写的一致性,标题写的是 coupontips,代码示例写的是 couponTips

抱歉,我在知识库中没有找到关于 "couponTips" 类名导致 toast 弹窗的相关记录,暂时无法确认这是框架 bug 还是项目代码逻辑问题。建议先确认是否为业务代码中的逻辑触发(如某些监听事件、拦截器或第三方 SDK),或者尝试修改类名(如改为 coupon-tipscoupon_tips)看是否仍有问题。

内容为 AI 生成,仅供参考
DCloud_UNI_JBB

DCloud_UNI_JBB

hx 升级到最新版本看看有没有问题

  • 1***@qq.com (作者)

    最新版 5.05 也是一样的

    2026-04-01 11:39

  • DCloud_UNI_JBB

    回复 1***@qq.com: 试试原生微信小程序有没有这个问题

    2026-04-01 11:45

  • 1***@qq.com (作者)

    回复 DCloud_UNI_JBB: 原生确实会存在,那就只能在命名上修改了

    2026-04-17 08:45

要回复问题请先登录注册