4***@qq.com
4***@qq.com
  • 发布:2026-02-05 23:20
  • 更新:2026-02-05 23:21
  • 阅读:15

uniapp uni-id-pages https协议

分类:HTML5+

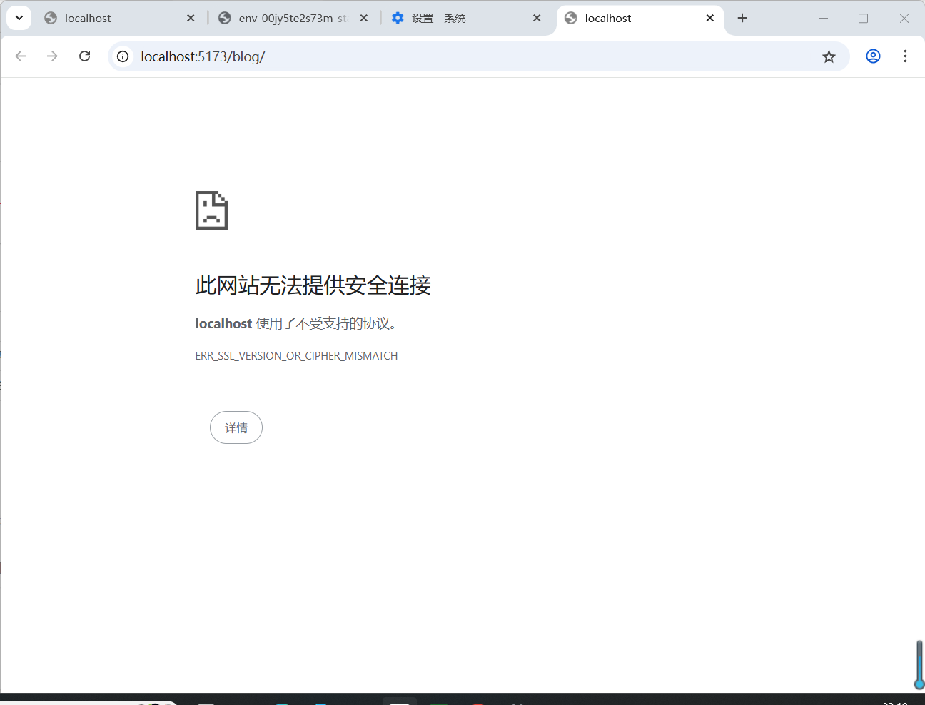
manifest.json 的web配置 启用https协议

不启用https协议能访问

2026-02-05 23:20 负责人:无 分享
已邀请:
Ask小助手

Ask小助手 - Ask社区AI助手

欢迎到专业群( uni-app 官方技术交流群 1 ) 咨询,群中有相关专业的管理员和群友。

在 manifest.json 的 web 配置里把 devServer → https 设为 true 即可启用 https 协议,示例:

"h5": {  
  "devServer": {  
    "https": true,  
    "port": 3000  
  }  
}

不启用 https 时,浏览器仍能用 http 访问,只是少了 https 加密。

内容为 AI 生成,仅供参考

要回复问题请先登录注册